Embodied Decision Intelligence Lab (EDI Lab) 清华大学具身决策智能实验室

Research

Conference & Journals

Translate Policy to Language: Flow Matching Generated Rewards for LLM Explanations
Translate Policy to Language: Flow Matching Generated Rewards for LLM Explanations
Xinyi Yang, Liang Zeng, Heng Dong, Chao Yu, Xiaoran Wu, Huazhong Yang, Yu Wang, Milind Tambe, Tonghan Wang
The Fourteenth International Conference on Learning Representations (ICLR 2026)  ·  2026
AED: Automatic Discovery of Effective and Diverse Vulnerabilities for Autonomous Driving Policy with Large Language Models
AED: Automatic Discovery of Effective and Diverse Vulnerabilities for Autonomous Driving Policy with Large Language Models
Le Qiu, Zelai Xu, Qixin Tan, Wenhao Tang, Chao Yu, Yu Wang
The AAAI 2026 Bridge Program on Advancing Large Language Models and Multi-Agent Systems  ·  2026
VS-Bench: Evaluating VLMs for Strategic Reasoning and Decision-Making in Multi-Agent Environments
VS-Bench: Evaluating VLMs for Strategic Reasoning and Decision-Making in Multi-Agent Environments
Zelai Xu, Zhexuan Xu, Xiangmin Yi, Huining Yuan, Xinlei Chen, Yongji Wu, Chao Yu, Yu Wang
ICLR 2026 Oral  ·  2026
RE-PO: Robust Enhanced Policy Optimization as a General Framework for LLM Alignment
RE-PO: Robust Enhanced Policy Optimization as a General Framework for LLM Alignment
Xiaoyang Cao, Zelai Xu, Mo Guang, Kaiwen Long, Michiel A. Bakker, Yu Wang, Chao Yu
The Fourteenth International Conference on Learning Representations (ICLR 2026)  ·  2026
SAC Flow: Sample-Efficient Reinforcement Learning of Flow-Based Policies via Velocity-Reparameterized Sequential Modeling
SAC Flow: Sample-Efficient Reinforcement Learning of Flow-Based Policies via Velocity-Reparameterized Sequential Modeling
Yixian Zhang, Shu’ang Yu, Tonghe Zhang, Mo Guang, Haojia Hui, Kaiwen Long, Yu Wang, Chao Yu, Wenbo Ding
ICLR 2026  ·  2026
MARSHAL: Incentivizing Multi-Agent Reasoning via Self-Play with Strategic LLMs
MARSHAL: Incentivizing Multi-Agent Reasoning via Self-Play with Strategic LLMs
Huining Yuan, Zelai Xu, Zheyue Tan, Xiangmin Yi, Mo Guang, Kaiwen Long, Haojia Hui, Boxun Li, Xinlei Chen, Bo Zhao, Xiao-Ping Zhang, Chao Yu, Yu Wang
The Fourteenth International Conference on Learning Representations (ICLR 2026)  ·  2026
WideSeek-R1: Exploring Width Scaling for Broad Information Seeking via Multi-Agent Reinforcement Learning
WideSeek-R1: Exploring Width Scaling for Broad Information Seeking via Multi-Agent Reinforcement Learning
Zelai Xu, Zhexuan Xu, Ruize Zhang, Chunyang Zhu, Shi Yu, Weilin Liu, Quanlu Zhang, Wenbo Ding, Chao Yu, Yu Wang
Preprint (2026)  ·  2026
RLinf-USER: A Unified and Extensible System for Real-World Online Policy Learning in Embodied AI
RLinf-USER: A Unified and Extensible System for Real-World Online Policy Learning in Embodied AI
Hongzhi Zang, Shu’ang Yu, Hao Lin, Tianxing Zhou, Zefang Huang, Zhen Guo, Xin Xu, Jiakai Zhou, Yuze Sheng, Shizhe Zhang, Feng Gao, Wenhao Tang, Yufeng Yue, Quanlu Zhang, Xinlei Chen, Chao Yu, Yu Wang
arXiv preprint arXiv:2602.07837  ·  2026
Beyond Imitation: Reinforcement Learning-Based Sim-Real Co-Training for VLA Models
Beyond Imitation: Reinforcement Learning-Based Sim-Real Co-Training for VLA Models
Liangzhi Shi, Sheng Chen, Feng Gao, Yuhui Chen, Kang Chen, Tonghe Zhang, Hongzhi Zang, Weinan Zhang, Chao Yu, Yu Wang
arXiv preprint arXiv:2602.12628  ·  2026
WoVR: World Models as Reliable Simulators for Post-Training VLA Policies with RL
WoVR: World Models as Reliable Simulators for Post-Training VLA Policies with RL
Zhennan Jiang, Shangqing Zhou, Yutong Jiang, Zefang Huang, Mingjie Wei, Yuhui Chen, Tianxing Zhou, Zhen Guo, Hao Lin, Quanlu Zhang, Yu Wang, Haoran Li, Chao Yu, Dongbin Zhao
arXiv preprint arXiv:2602.13977  ·  2026
Tex3D: Objects as Attack Surfaces via Adversarial 3D Textures for Vision-Language-Action Models
Tex3D: Objects as Attack Surfaces via Adversarial 3D Textures for Vision-Language-Action Models
Jiawei Chen, Simin Huang, Jiawei Du, Shuaihang Chen, Yu Tian, Mingjie Wei, Chao Yu, Zhaoxia Yin
Proceedings of the ACM Multimedia Conference (ACM MM 2026)  ·  2026
Few-shot In-context Preference Learning using Large Language Models
Few-shot In-context Preference Learning using Large Language Models
Chao Yu, Hong Lu, Jiaxuan Gao, Qixin Tan, Xinting Yang, Yu Wang, Yi Wu, Eugene Vinitsky
The Thirteenth International Conference on Learning Representations (ICLR 2025)  ·  2025
FlightBench: A Comprehensive Benchmark of Spatial Planning Methods for Quadrotors
FlightBench: A Comprehensive Benchmark of Spatial Planning Methods for Quadrotors
Shu-Ang Yu, Chao Yu, Feng Gao, Yi Wu, Yu Wang
IEEE Robotics and Automation Letters (RA-L 2025)  ·  2025
Human-Robot Cooperative Distribution Coupling for Hamiltonian-Constrained Social Navigation
Human-Robot Cooperative Distribution Coupling for Hamiltonian-Constrained Social Navigation
Weizheng Wang, Chao Yu, Yu Wang, Byung-Cheol Min
IEEE International Conference on Robotics and Automation (ICRA 2025)  ·  2025
Multi-UAV Behavior-based Formation with Static and Dynamic Obstacles Avoidance via Reinforcement Learning
Multi-UAV Behavior-based Formation with Static and Dynamic Obstacles Avoidance via Reinforcement Learning
Yuqing Xie, Chao Yu, Hongzhi Zang, Feng Gao, Wenhao Tang, Jingyi Huang, Jiayu Chen, Botian Xu, Yi Wu, Yu Wang
IEEE/RSJ International Conference on Intelligent Robots and Systems (IROS 2025)  ·  2025
Neural Internal Model Control: Learning a Robust Control Policy via Predictive Error Feedback
Neural Internal Model Control: Learning a Robust Control Policy via Predictive Error Feedback
Feng Gao, Chao Yu, Yu Wang, Yi Wu
IEEE Robotics and Automation Letters (RA-L 2025)  ·  2025
Learning Global Nash Equilibrium in Team Competitive Games with Generalized Fictitious Cross-Play
Learning Global Nash Equilibrium in Team Competitive Games with Generalized Fictitious Cross-Play
Zelai Xu, Chao Yu, Yancheng Liang, Yi Wu, Yu Wang
Journal of Machine Learning Research, 26 (2025), 1–30  ·  2025
Learning from Suboptimal Data in Continuous Control via Auto-Regressive Soft Q-Network
Learning from Suboptimal Data in Continuous Control via Auto-Regressive Soft Q-Network
Jijia Liu, Feng Gao, Qingmin Liao, Chao Yu, Yu Wang
Proceedings of the 42nd International Conference on Machine Learning (ICML 2025)  ·  2025
VolleyBots: A Testbed for Multi-Drone Volleyball Game Combining Motion Control and Strategic Play
VolleyBots: A Testbed for Multi-Drone Volleyball Game Combining Motion Control and Strategic Play
Zelai Xu, Ruize Zhang, Chao Yu, Huining Yuan, Xiangmin Yi, Shilong Ji, Chuqi Wang, Wenhao Tang, Feng Gao, Wenbo Ding, Xinlei Chen, Yu Wang
The Thirty-ninth Conference on Neural Information Processing Systems (NeurIPS 2025), Track on Datasets and Benchmarks  ·  2025
Learning Strategic Language Agents in the Werewolf Game with Iterative Latent Space Policy Optimization
Learning Strategic Language Agents in the Werewolf Game with Iterative Latent Space Policy Optimization
Zelai Xu, Wanjun Gu, Chao Yu, Yi Wu, Yu Wang
Proceedings of the 42nd International Conference on Machine Learning (ICML 2025)  ·  2025
Multi-Robot System for Cooperative Exploration in Unknown Environments: A Survey
Multi-Robot System for Cooperative Exploration in Unknown Environments: A Survey
Chuqi Wang, Chao Yu, Xin Xu, Yinuo Chen, Yuman Gao, Xinyi Yang, Wenhao Tang, Shu’ang Yu, Feng Gao, Zhuozhu Jian, Xinlei Chen, Fei Gao, Boyu Zhou, Yu Wang, Fellow, IEEE
Survey Paper (2025)  ·  2025
Hysteresis-Aware Neural Network Modeling and Whole-Body Reinforcement Learning Control of Soft Robots
Hysteresis-Aware Neural Network Modeling and Whole-Body Reinforcement Learning Control of Soft Robots
Zongyuan Chen, Yan Xia, Jiayuan Liu, Jijia Liu, Wenhao Tang, Jiayu Chen, Feng Gao, Longfei Ma, Hongen Liao, Yu Wang, Chao Yu, Boyu Zhang, Fei Xing
Preprint (2025)  ·  2025
Mastering Multi-Drone Volleyball through Hierarchical Co-Self-Play Reinforcement Learning
Mastering Multi-Drone Volleyball through Hierarchical Co-Self-Play Reinforcement Learning
Ruize Zhang, Sirui Xiang, Zelai Xu, Feng Gao, Shilong Ji, Wenhao Tang, Wenbo Ding, Chao Yu, Yu Wang
9th Conference on Robot Learning (CoRL 2025), Seoul, Korea  ·  2025
Fine-tuning Diffusion Policies with Backpropagation Through Diffusion Timesteps
Fine-tuning Diffusion Policies with Backpropagation Through Diffusion Timesteps
Ningyuan Yang, Jiaxuan Gao, Feng Gao, Yi Wu, Chao Yu
Preprint (2025)  ·  2025
Toward Real-World Cooperative and Competitive Soccer with Quadrupedal Robot Teams
Toward Real-World Cooperative and Competitive Soccer with Quadrupedal Robot Teams
Zhi Su, Yuman Gao, Emily Lukas, Yunfei Li, Jiaze Cai, Faris Tulbah, Fei Gao, Chao Yu, Zhongyu Li, Yi Wu, Koushil Sreenath
Conference on Robot Learning (CoRL 2025)  ·  2025
ReinFlow: Fine-tuning Flow Matching Policy with Online Reinforcement Learning
ReinFlow: Fine-tuning Flow Matching Policy with Online Reinforcement Learning
Tonghe Zhang, Chao Yu, Shenzhi Su, Yu Wang
NeurIPS 2025  ·  2025
What Can RL Bring to VLA Generalization? An Empirical Study
What Can RL Bring to VLA Generalization? An Empirical Study
Jijia Liu, Feng Gao, Bingwen Wei, Xinlei Chen, Qingmin Liao, Yi Wu, Chao Yu, Yu Wang
NeurIPS 2025  ·  2025
Exploring the Secondary Risks of Large Language Models
Exploring the Secondary Risks of Large Language Models
Jiawei Chen, Zhengwei Fang, Xiao Yang, Chao Yu, Zhaoxia Yin, Hang Su
arXiv preprint arXiv:2506.12382  ·  2025
Online Planning for Multi-UAV Pursuit-Evasion in Unknown Environments Using Deep Reinforcement Learning
Online Planning for Multi-UAV Pursuit-Evasion in Unknown Environments Using Deep Reinforcement Learning
Jiayu Chen, Chao Yu, Guosheng Li, Wenhao Tang, Shilong Ji, Xinyi Yang, Botian Xu, Huazhong Yang, Yu Wang
IEEE Robotics and Automation Letters (2025)  ·  2025
Spec-VLA: Speculative Decoding for Vision-Language-Action Models with Relaxed Acceptance
Spec-VLA: Speculative Decoding for Vision-Language-Action Models with Relaxed Acceptance
Songsheng Wang, Rucheng Yu, Zhihang Yuan, Chao Yu, Feng Gao, Yu Wang, Derek F. Wong
EMNLP 2025 Main Conference  ·  2025
D3P: Dynamic Denoising Diffusion Policy via Reinforcement Learning
D3P: Dynamic Denoising Diffusion Policy via Reinforcement Learning
Shu-Ang Yu, Feng Gao, Yi Wu, Chao Yu, Yu Wang
arXiv preprint arXiv:2508.06804 (2025)  ·  2025
RLinf: Flexible and Efficient Large-scale Reinforcement Learning via Macro-to-Micro Flow Transformation
RLinf: Flexible and Efficient Large-scale Reinforcement Learning via Macro-to-Micro Flow Transformation
Chao Yu, Yuanqing Wang, Zhen Guo, Hao Lin, Si Xu, Hongzhi Zang, Quanlu Zhang, Yongji Wu, Chunyang Zhu, Junhao Hu, Zixiao Huang, Mingjie Wei, Yuqing Xie, Ke Yang, Bo Dai, Zhexuan Xu, Jiakun Du, Xiangyuan Wang, Xu Fu, Letong Shi, Zhihao Liu, Kang Chen, Weilin Liu, Gang Liu, Boxun Li, Jianlei Yang, Zhi Yang, Guohao Dai, Yu Wang
arXiv preprint arXiv:2509.15965 (2025)  ·  2025
World4RL: Diffusion World Models for Policy Refinement with Reinforcement Learning for Robotic Manipulation
World4RL: Diffusion World Models for Policy Refinement with Reinforcement Learning for Robotic Manipulation
Zhennan Jiang, Kai Liu, Yuxin Qin, Shuai Tian, Yupeng Zheng, Mingcai Zhou, Chao Yu, Haoran Li, Dongbin Zhao
arXiv preprint arXiv:2509.19080  ·  2025
JuggleRL: Mastering Ball Juggling with a Quadrotor via Deep Reinforcement Learning
JuggleRL: Mastering Ball Juggling with a Quadrotor via Deep Reinforcement Learning
Shilong Ji, Yinuo Chen, Chuqi Wang, Jiayu Chen, Ruize Zhang, Feng Gao, Wenhao Tang, Shu’ang Yu, Sirui Xiang, Xinlei Chen, Chao Yu, Yu Wang
arXiv preprint arXiv:2509.24892  ·  2025
RLinf-VLA: A Unified and Efficient Framework for VLA+RL Training
RLinf-VLA: A Unified and Efficient Framework for VLA+RL Training
Hongzhi Zang, Mingjie Wei, Si Xu, Yongji Wu, Zhen Guo, Yuanqing Wang, Hao Lin, Liangzhi Shi, Yuqing Xie, Zhexuan Xu, Zhihao Liu, Kang Chen, Wenhao Tang, Quanlu Zhang, Weinan Zhang, Chao Yu, Yu Wang
arXiv preprint arXiv:2510.06710  ·  2025
Long-horizon Locomotion and Manipulation on a Quadrupedal Robot with Large Language Models
Long-horizon Locomotion and Manipulation on a Quadrupedal Robot with Large Language Models
Yutao Ouyang, Jinhan Li, Yunfei Li, Zhongyu Li, Chao Yu, Koushil Sreenath, Yi Wu
IEEE/RSJ International Conference on Intelligent Robots and Systems (IROS 2025)  ·  2025
πRL: Online RL Fine-tuning for Flow-based Vision-Language-Action Models
πRL: Online RL Fine-tuning for Flow-based Vision-Language-Action Models
Kang Chen, Zhihao Liu, Tonghe Zhang, Zhen Guo, Si Xu, Hao Lin, Hongzhi Zang, Xiang Li, Bingwen Wei, Jiakai Zhou, Quanlu Zhang, Zhaofei Yu, Guoliang Fan, Tiejun Huang, Yu Wang, Chao Yu
Preprint (2025)  ·  2025
Red Teaming Large Reasoning Models
Red Teaming Large Reasoning Models
Jiawei Chen, Yang Yang, Chao Yu, Yu Tian, Zhi Cao, Xue Yang, Linghao Li, Hang Su, Zhaoxia Yin
Preprint (2025)  ·  2025
RoboScape-R: Unified Reward-Observation World Models for Generalizable Robotics Training via RL
RoboScape-R: Unified Reward-Observation World Models for Generalizable Robotics Training via RL
Yinzhou Tang, Yu Shang, Yinuo Chen, Bingwen Wei, Xin Zhang, Shu’ang Yu, Liangzhi Shi, Chao Yu, Chen Gao, Wei Wu, Yong Li
Preprint (2025)  ·  2025
Language Agents with Reinforcement Learning for Strategic Play in the Werewolf Game
Language Agents with Reinforcement Learning for Strategic Play in the Werewolf Game
Zelai Xu, Chao Yu, Fei Fang, Yu Wang, Yi Wu
Proceedings of the 41st International Conference on Machine Learning (ICML 2024)  ·  2024
MASP: Scalable Graph-based Planning towards Multi-Agent Navigation
MASP: Scalable Graph-based Planning towards Multi-Agent Navigation
Xinyi Yang, Xinting Yang, Chao Yu, Jiayu Chen, Wenbo Ding, Huazhong Yang, Yu Wang
IEEE Robotics and Automation Letters (RA-L 2024)  ·  2024
LLM-Powered Hierarchical Language Agent for Real-time Human-AI Coordination
LLM-Powered Hierarchical Language Agent for Real-time Human-AI Coordination
Jijia Liu, Chao Yu, Jiaxuan Gao, Yuqing Xie, Qingmin Liao, Yi Wu, Yu Wang
Proc. of the 23rd International Conference on Autonomous Agents and Multiagent Systems (AAMAS 2024)  ·  2024
Sharing Minds during MARL Training for Enhanced Cooperative LLM Agents
Sharing Minds during MARL Training for Enhanced Cooperative LLM Agents
Jiaxuan Gao, Yule Wen, Chao Yu, Yi Wu
The Thirty-eighth Conference on Neural Information Processing Systems (NeurIPS 2024)  ·  2024
OmniDrones: An Efficient and Flexible Platform for Reinforcement Learning in Drone Control
OmniDrones: An Efficient and Flexible Platform for Reinforcement Learning in Drone Control
Botian Xu, Feng Gao, Chao Yu, Ruize Zhang, Yi Wu, Yu Wang
IEEE Robotics and Automation Letters, 9(3): 2838–2844 (2024)  ·  2024
Accelerate Multi-Agent Reinforcement Learning in Zero-Sum Games with Subgame Curriculum Learning
Accelerate Multi-Agent Reinforcement Learning in Zero-Sum Games with Subgame Curriculum Learning
Jiayu Chen, Zelai Xu, Yunfei Li, Chao Yu, Jiaming Song, Huazhong Yang, Fei Fang, Yu Wang, Yi Wu
Proceedings of the AAAI Conference on Artificial Intelligence (AAAI 2024)  ·  2024
Is DPO Superior to PPO for LLM Alignment? A Comprehensive Study
Is DPO Superior to PPO for LLM Alignment? A Comprehensive Study
Shusheng Xu, Wei Fu, Jiaxuan Gao, Wenjie Ye, Weilin Liu, Zhiyu Mei, Guangju Wang, Chao Yu, Yi Wu
Proceedings of the 41st International Conference on Machine Learning (ICML 2024)  ·  2024
LAGOON: Language-Guided Motion Control
LAGOON: Language-Guided Motion Control
Shusheng Xu, Huaijie Wang, Yutao Ouyang, Jiaxuan Gao, Zhiyu Mei, Chao Yu, Yi Wu
IEEE International Conference on Robotics and Automation (ICRA 2024)  ·  2024
CityLight: A Universal Model Towards Real-world City-scale Traffic Signal Control Coordination
CityLight: A Universal Model Towards Real-world City-scale Traffic Signal Control Coordination
Jinwei Zeng, Chao Yu, Xinyi Yang, Wenxuan Ao, Jian Yuan, Yong Li, Yu Wang, Huazhong Yang
Preprint (2024)  ·  2024
A Survey on Self-Play Methods in Reinforcement Learning
A Survey on Self-Play Methods in Reinforcement Learning
Ruize Zhang, Zelai Xu, Chengdong Ma, Chao Yu, Wei-Wei Tu, Wenhao Tang, Shiyu Huang, Deheng Ye, Wenbo Ding, Yaodong Yang, Yu Wang
Preprint (2024)  ·  2024
Reward-Robust RLHF in LLMs
Reward-Robust RLHF in LLMs
Yuzi Yan, Xingzhou Lou, Jialian Li, Yiping Zhang, Jian Xie, Chao Yu, Yu Wang, Dong Yan, Yuan Shen
Preprint (2024)  ·  2024
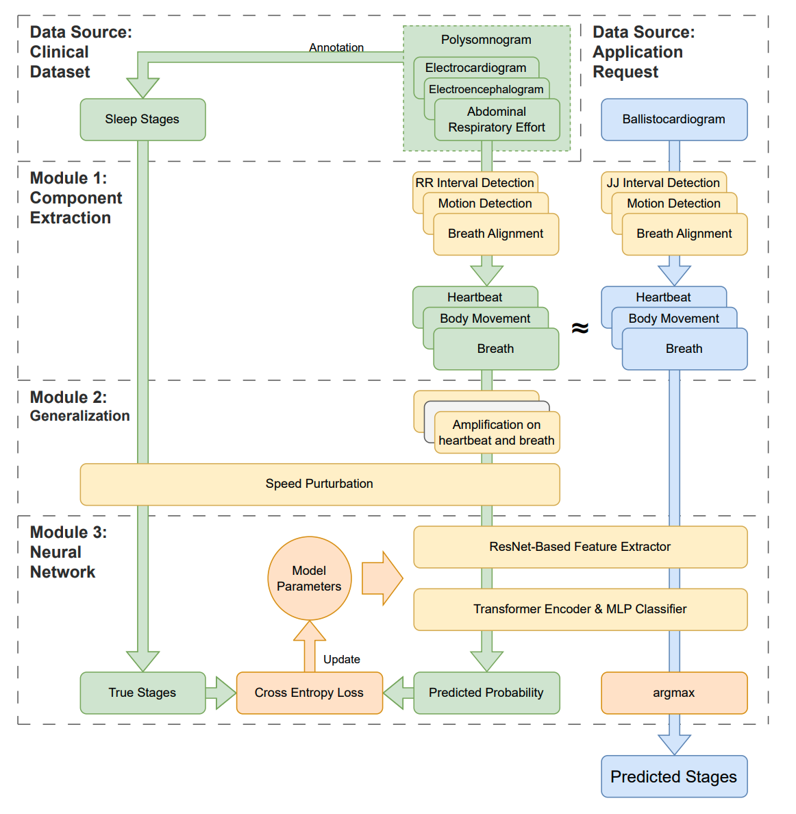
SleepNetZero: Zero-Burden Zero-Shot Reliable Sleep Staging with Neural Networks Based on Ballistocardiograms
SleepNetZero: Zero-Burden Zero-Shot Reliable Sleep Staging with Neural Networks Based on Ballistocardiograms
Shuzhen Li, Yuxin Chen, Xuesong Chen, Rong Gao, Yina Zhang, Chao Yu, Yu Li, Ziyi Ye, Wei Huang, Hui Yi, Jiaxuan Gao, Wenbo Ding, Yu Wang
Proceedings of the ACM on Interactive, Mobile, Wearable and Ubiquitous Technologies (PACM IMWUT 2024)  ·  2024
Learning Graph-Enhanced Commander-Executor for Multi-Agent Navigation
Learning Graph-Enhanced Commander-Executor for Multi-Agent Navigation
Xinyi Yang, Shiyu Huang, Yiwen Sun, Yuxiang Yang, Chao Yu, Wei-Wei Tu, Huazhong Yang, Yu Wang
Proceedings of the 22nd International Conference on Autonomous Agents and Multiagent Systems (AAMAS 2023)  ·  2023
Asynchronous Multi-Agent Reinforcement Learning for Efficient Real-Time Multi-Robot Cooperative Exploration
Asynchronous Multi-Agent Reinforcement Learning for Efficient Real-Time Multi-Robot Cooperative Exploration
Chao Yu, Xinyi Yang, Jiaxuan Gao, Jiayu Chen, Yunfei Li, Jijia Liu, Yunfei Xiang, Ruixin Huang, Huazhong Yang, Yi Wu, Yu Wang
Proceedings of the 22nd International Conference on Autonomous Agents and Multiagent Systems (AAMAS 2023)  ·  2023
Learning Zero-Shot Cooperation with Humans, Assuming Humans Are Biased
Learning Zero-Shot Cooperation with Humans, Assuming Humans Are Biased
Chao Yu, Jiaxuan Gao, Weilin Liu, Botian Xu, Hao Tang, Jiaqi Yang, Yu Wang, Yi Wu
The Eleventh International Conference on Learning Representations (ICLR 2023)  ·  2023
Automatic Truss Design with Reinforcement Learning
Automatic Truss Design with Reinforcement Learning
Weihua Du, Jinglun Zhao, Chao Yu, Xingcheng Yao, Zimeng Song, Siyang Wu, Ruifeng Luo, Zhiyuan Liu, Xianzhong Zhao, Yi Wu
IJCAI 2023  ·  2023
Fictitious Cross-Play: Learning Global Nash Equilibrium in Mixed Cooperative-Competitive Games
Fictitious Cross-Play: Learning Global Nash Equilibrium in Mixed Cooperative-Competitive Games
Zelai Xu, Yancheng Liang, Chao Yu, Yu Wang, Yi Wu
Proceedings of the 22nd International Conference on Autonomous Agents and Multiagent Systems (AAMAS 2023)  ·  2023
Active Neural Topological Mapping for Multi-Agent Exploration
Active Neural Topological Mapping for Multi-Agent Exploration
Xinyi Yang, Yuxiang Yang, Chao Yu, Jiayu Chen, Jingchen Yu, Haibing Ren, Huazhong Yang, Yu Wang
Preprint (2023)  ·  2023
Revisiting Some Common Practices in Cooperative Multi-Agent Reinforcement Learning
Revisiting Some Common Practices in Cooperative Multi-Agent Reinforcement Learning
Wei Fu, Chao Yu, Zelai Xu, Jiaqi Yang, Yi Wu
Proceedings of the 39th International Conference on Machine Learning (ICML 2022)  ·  2022
VMAPD: Generate Diverse Solutions for Multi-Agent Games with Recurrent Trajectory Discriminators
VMAPD: Generate Diverse Solutions for Multi-Agent Games with Recurrent Trajectory Discriminators
Shiyu Huang, Chao Yu, Bin Wang, Dong Li, Yu Wang, Ting Chen, Jun Zhu
IEEE Conference on Games (CoG 2022)  ·  2022
SAVE: Spatial-Attention Visual Exploration
SAVE: Spatial-Attention Visual Exploration
Xinyi Yang, Chao Yu, Jiaxuan Gao, Yu Wang, Huazhong Yang
IEEE International Conference on Image Processing (ICIP 2022)  ·  2022
Learning Efficient Multi-Agent Cooperative Visual Exploration
Learning Efficient Multi-Agent Cooperative Visual Exploration
Chao Yu, Xinyi Yang, Jiaxuan Gao, Huazhong Yang, Yu Wang, Yi Wu
European Conference on Computer Vision (ECCV 2022)  ·  2022
A Benchmark of Planning-based Exploration Methods in Photo-Realistic 3D Simulator
A Benchmark of Planning-based Exploration Methods in Photo-Realistic 3D Simulator
Xuan Du, Xinyi Yang, Chao Yu, Jiaxuan Gao, Qingmin Liao, Huazhong Yang, Yu Wang
IEEE International Conference on Robotics and Biomimetics (ROBIO 2022)  ·  2022
The Surprising Effectiveness of PPO in Cooperative Multi-Agent Games
The Surprising Effectiveness of PPO in Cooperative Multi-Agent Games
Chao Yu, Akash Velu, Eugene Vinitsky, Jiaxuan Gao, Yu Wang, Alexandre Bayen, Yi Wu
The Thirty-sixth Conference on Neural Information Processing Systems (NeurIPS 2022), Track on Datasets and Benchmarks  ·  2022
Discovering Diverse Multi-Agent Strategic Behavior via Reward Randomization
Discovering Diverse Multi-Agent Strategic Behavior via Reward Randomization
Zhenggang Tang, Chao Yu, Boyuan Chen, Huazhe Xu, Xiaolong Wang, Fei Fang, Simon Du, Yu Wang, Yi Wu
The Ninth International Conference on Learning Representations (ICLR 2021)  ·  2021
Unlocking the Potential of MAPPO with Asynchronous Optimization
Unlocking the Potential of MAPPO with Asynchronous Optimization
Wei Fu, Chao Yu, Yunfei Li, Yi Wu
CAAI International Conference on Artificial Intelligence (2021)  ·  2021
Multi-Agent Vulnerability Discovery for Autonomous Driving with Hazard Arbitration Reward
Multi-Agent Vulnerability Discovery for Autonomous Driving with Hazard Arbitration Reward
Weilin Liu, Ye Mu, Chao Yu, Xuefei Ning, Zhong Cao, Yi Wu, Shuang Liang, Huazhong Yang, Yu Wang
Preprint (2021)  ·  2021
CNN-based Feature-point Extraction for Real-time Visual SLAM on Embedded FPGA
CNN-based Feature-point Extraction for Real-time Visual SLAM on Embedded FPGA
Zhilin Xu, Jincheng Yu, Chao Yu, Hao Shen, Yu Wang, Huazhong Yang
IEEE 28th Annual International Symposium on Field-Programmable Custom Computing Machines (FCCM 2020)  ·  2020
CNN-based Monocular Decentralized SLAM on Embedded FPGA
CNN-based Monocular Decentralized SLAM on Embedded FPGA
Jincheng Yu, Feng Gao, Jianfei Cao, Chao Yu, Zhaoliang Zhang, Zhengfeng Huang, Yu Wang, Huazhong Yang
IEEE International Parallel and Distributed Processing Symposium Workshops (IPDPSW 2020)  ·  2020
INCA: INterruptible CNN Accelerator for Multi-tasking in Embedded Robots
INCA: INterruptible CNN Accelerator for Multi-tasking in Embedded Robots
Jincheng Yu, Zhilin Xu, Shulin Zeng, Chao Yu, Jiantao Qiu, Chaoyang Shen, Yuanfan Xu, Guohao Dai, Yu Wang, Huazhong Yang
57th ACM/IEEE Design Automation Conference (DAC 2020)  ·  2020
Learning Safety-Aware Policy with Imitation Learning for Context-Adaptive Navigation
Learning Safety-Aware Policy with Imitation Learning for Context-Adaptive Navigation
Bo Xiong, Fangshi Wang, Chao Yu, Fei Qiao, Yi Yang, Qi Wei, Xinjun Liu
Workshop Paper / Technical Report (2019)  ·  2019
A DenseNet Feature-based Loop Closure Method for Visual SLAM System
A DenseNet Feature-based Loop Closure Method for Visual SLAM System
Chao Yu, Zuxin Liu, Xin-Jun Liu, Fei Qiao, Yu Wang, Fugui Xie, Qi Wei, Yi Yang
2019 IEEE International Conference on Robotics and Biomimetics (ROBIO 2019)  ·  2019
Long-Sighted Imitation Learning for Partially Observable Control
Long-Sighted Imitation Learning for Partially Observable Control
Bo Xiong, Fangshi Wang, Chao Yu, Fei Qiao, Yi Yang, Qi Wei, Xinjun Liu
Proceedings of the 2019 2nd International Conference on Control and Robot Technology (ICCRT 2019)  ·  2019
DS-SLAM: A Semantic Visual SLAM towards Dynamic Environments
DS-SLAM: A Semantic Visual SLAM towards Dynamic Environments
Chao Yu, Zuxin Liu, Xin-Jun Liu, Fugui Xie, Yi Yang, Qi Wei, Qiao Fei
IEEE/RSJ International Conference on Intelligent Robots and Systems (IROS 2018)  ·  2018